短信通知服务的使用与配置逻辑介绍。
说明
针对指定联系人,可以选择启用短信通知服务(例如:短信模板在到期前7天、1天进行到期提醒),为优化使用体验,我们对此通知提醒频率进行了限制,不可自定义配置,仅提醒一次,可以在消息中心查看全部通知。

配置操作内容
1.启用通知

2.通知对象
指定联系人
任务创建人
空间管理员
组织管理员
指定手机号
成员必须要绑定手机号,可手动输入手机号,最多添加5个手机号
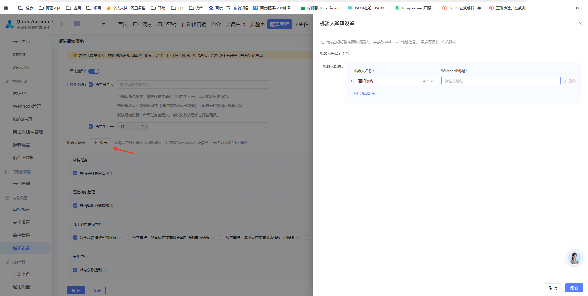
3.机器人配置

需要先在钉钉群添加机器人,并获取Webhook地址信息,最多可增加3个机器人
4.通知服务内容
根据不同业务模块所需,选择想要的通知服务内容:
说明
模板有效时间:数字短信模板30天,卡片模板90天
失效时间统计:自创建时间起,30天/90天后为失效时间

营销任务
短信任务异常告警:当瓴羊超信任务因余量不足执行失败或因余量不足任务执行异常时,触发通知。
短信模板管理
短信模板到期提醒:用户营销【短信-数字短信模板】列表内的模板,有效期到达前7天或前1天触发通知
瓴羊超信模板管理
瓴羊超信模板到期提醒
数字模板:所有运营商审核完毕后通知审核结果
数字模板:每个运营商审核未通过分别通知
卡片模板:所有厂商审核完毕后通知审核结果
卡片模板:每个厂商审核未通过分别通知
模板续审失败提醒
费用中心
账号余额通知:当空间营销资源用量(短信、外呼等)即将不足时,触发通知。
5.消息通知显示的位置
消息中心
手机短信
钉钉机器人
页面通知栏


该文章对您有帮助吗?
