您可以为数字短信营销任务创建模板,数字短信内容支持文本、图片、音频、视频。模板可在创建数字短信营销任务时使用。数字短信说明,请参见短信营销概述。
数字短信模板审核将由运营商(电信、联通、移动)进行,运营商通过审核后,归属于该运营商的手机号才支持接收使用该模板的数字短信。
创建短信模板
操作步骤:
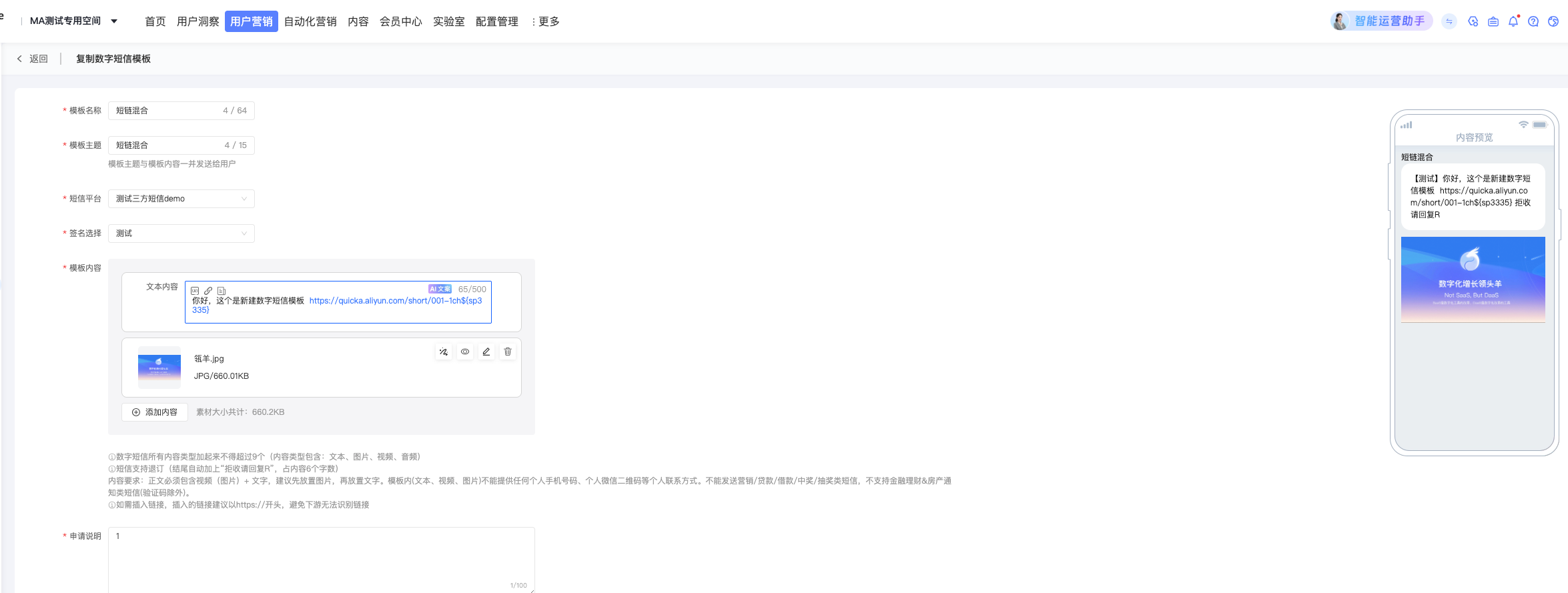
选择工作空间>用户营销>触达营销>短信>数字短信模板。

单击右上角创建数字短信模板。
输入模板名称、模板主题,选择短信平台、签名,编辑模板内容,填写申请说明。

模板主题:将会随短信一起发送至用户。
签名选择:必须在阿里云短信平台通过审核才可添加,否则短信将发送失败,请提前到阿里云短信控制台确认签名已通过审核。
模板内容:单击「+添加内容」可选择添加文本、图片、音频、视频。鼠标移动到内容项目框内,左侧将出现调整顺序按钮,右上角将出现预览/编辑/删除按钮。
说明文本内容支持插入变量、短链接和微页面链接。每个文本内容最多插入三个变量。变量名称仅支持输入字母、下划线、数字,不支持纯数字开头、纯数字,名称不可重复,最多15个字符;插入短链接时会从短链管理中查询生效中的短链,开启带短参开关后,可以在短链管理中查看用户点击此链接的明细数据;插入微页面链接需要用户手动输入微页面链接,微页面链接准确性需要用户自己保障。
视频只可添加一个。
申请说明:用于在审核时供审核人员参考,建议说明短信的业务场景等。
单击保存并提交审核。
运营商将进行模板审核,审核结果请查看模板列表。
管理短信模板
如下图所示,列表显示创建的数字短信模板,包括短信平台、支持运营商、状态、有效期等信息,状态包含:待送审、审核中、审核通过、审核拒绝、已失效。
支持运营商即为已审核通过该模板的运营商。三大运营商中只要有一个审核通过,该模板的状态就会显示为审核通过。其他运营商继续审核,互不影响。
审核通过、审核中的模板均可在创建数字短信营销任务时使用,但发送短信前状态必须为审核通过,且仅能发送到归属于该模板的支持运营商的手机号。
数字短信模板的有效期为一年,过期自动失效。
您可进行以下操作:
预览:可预览任意状态的模板。
编辑:仅可编辑审核失败的模板,修改模板名称、主题、短信内容、签名、申请说明,然后重新保存并提交审核。
删除:可删除审核通过、审核失败、已失效的模板。删除后,短信任务不可使用该模板,请勿删除待发送或发送中的短信任务使用的模板。