场景
一个销售额结算的周期任务,其调度周期为每月1号进行调度。随后,公司在某一天调整了计算口径,并希望重新计算过去几个月的销售额。这种情况下,补数据任务的业务日期应如何选择?
解决方案
说明
实际正常调度的业务日期 = 调度日期 - 1天
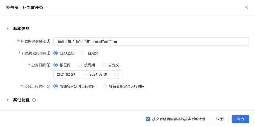
假设今天是3月15日,任务设定在每月的1号调度。若需补上周期的数据,则业务日期应该设置为2月的最后一天(2月29日);如果选择了其他业务日期,其他业务日期的实例则进行空跑调度。

补数据任务创建完成后,可前往研发 > 任务运维 > 补数据实例中,查看补数据任务运行结果,如下图所示。图中①为空跑调度、②为正常调度、③为空跑调度。
进一步扩展该概念,假设调度时间调整为每月15日,需补充前三个月的数据,则在Dataphin中,业务日期应选择一月份至三月份的每月14日。

该文章对您有帮助吗?