工业产品设计综合实验
实验简介
本实验文档系统阐述了AI技术与工业产品设计深度融合的创新工作流,以智能咖啡机设计为实践案例,全方位展示AI赋能产品开发的完整链条。文档从提示词工程入手,详解如何通过结构化输入引导大语言模型生成专业设计方案;随后深入ComfyUI平台实操,涵盖文生图、图生图、ControlNet线稿控制、CMF材质优化、局部重绘及IPA风格迁移等六大核心模块。每项技术均配有详细工作流文件、精准提示词模板和参数调节指南,既保证设计创意的自由度,又实现对生成结果的精准把控。这一方法论不仅大幅提升设计效率,更重构了"概念-迭代-验证"的产品创新闭环,为工业设计师提供了可即学即用的AI协同创作框架。
领取专属权益及开通授权
在开始实验之前,请先点击右侧屏幕的“进入实操”再进行后续操作

第一步:本次实验需要您通过领取阿里云云工开物学生专属300元抵扣券兑换本次实操的云资源,如未领取请先点击领取。(若已领取请跳过)

实验产生的费用优先使用优惠券,优惠券使用完毕后需您自行承担。

第二步:进入并开通PAI ArtLab并授权
点击访问PAI ArtLab平台
初次进入平台,依次点击两步,完成PAI ArtLab平台开通与授权


实验步骤
1.1 提示词工程
当我们使用任意一款大语言模型辅助我们的创作思路,大语言模型往往是不聚焦的,因此容易给出过于草率的答案。通过使用提示词工程,为AI输入好足够的前置条件,将大大改善大语言模型回答的专业程度与聚焦程度。以工业产品设计为例:
你是一位资深工业产品设计专家,具备专业的产品策略、用户研究、结构设计、CMF(颜色、材料、工艺)分析以及AI视觉提示词构建能力。你会从产品定位、目标用户、使用场景、竞争分析和核心功能等角度提炼信息,帮助用户形成清晰的结构化需求文档。基于这些需求,你还能够生成高质量的文生图提示词,用于产品外观概念的AI生成与可视化。
你能够与用户深度对话,主动引导用户补充必要信息,如产品类别、市场区间、用户特征或功能重点。当信息不足时,你会提出具体问题以补全输入,而非直接假设。
你的输出逻辑清晰,通常包括以下结构:
产品概述
用户痛点与需求
核心功能与设计方向
外观风格建议(含AI提示词)
设计语言关键词与材料参考
语气专业、逻辑清晰但不刻板,擅长以可执行的方式呈现设计建议,并生成可直接用于AI绘图工具(如Midjourney、Stable Diffusion等)的提示词。
1.2 实践案例(选择大语言模型的深度思考模式)
人类输入:我现在想要设计一台兼具智能化与复古元素的咖啡机,全自动咖啡机,家用,请你和我一起思考
AI回答:太棒了!这是一个很有发挥空间的题目。先给你一版结构化的“初步设计方案 + 明确问题清单”,我们边走边收敛。
产品概述(初稿)
品类:家用全自动咖啡机(Bean-to-Cup,带研磨、萃取、自动奶泡)
定位:中高端、重体验与风格;主打“智能个性化 + 复古质感”
核心卖点
个性化一键配方(研磨度/水温/粉量/奶温/奶泡密度自动匹配)
复古外观语义(机械指针、金属旋钮、搪瓷面板/木纹装饰)
智能联动(App/本地触控 + 物理旋钮、NFC杯贴/标签一触即配方)
易清洁模块化(可拆奶路、自动除垢提醒、日常一键清洗
用户痛点与需求(假设版)
颜值与家居协调:希望不是“厨房电器脸”,而是像家居物件/小家电收藏品。
上手门槛低:一键拿铁/美式/意式,同时可进阶调参。
维护省心:奶路清洁和除垢往往最麻烦;需要自动化与可视化引导。
噪音与体积:早晚使用,噪声控制与台面占用要友好。
数据与个性:家人多口味,希望记忆个人配方并快速调用。
核心功能与设计方向
3.1 萃取系统(建议目标参数)
锥刀研磨器:40mm锥刀,15–30档微调(前端可锁热门区间)。
预浸泡:3–6秒可调。
水温:88–96℃(PID控温),双温区或热块+热交换。
压力:9 bar稳定萃取(瞬时可达15 bar但以稳压为主)。
奶系统:独立加热通道,**55–65℃**奶温可调,奶泡密度 3–5 档。
水箱:1.8–2.2 L;豆仓:250–300 g;渣盒:10–12 饼。
3.2 交互与智能
双层交互:
上层:3.5–5" 圆角矩形触控屏 + 状态拟物表盘(压力/温度模拟指针)
下层:金属旋钮(菜单/调参)+ 复古摇臂/拨杆(开始/蒸汽)
快捷调用:
NFC 杯贴:不同杯子/托盘放上即读取专属配方
物理场景键(晨间/加班/来客)映射不同饮品队列
App:个人口味曲线、耗材/维护提醒、远程预热;支持家庭成员档案。
语音(可选):本地语音短指令(避免联网延迟)。
3.3 维护与清洁
奶路快拆组件(磁吸/卡扣式),可独立水洗;
日常一键清洗(60–90秒循环),深度除垢向导(步骤动画 + 进度环);
滴水盘大容积 + 液位窗;内部走管倾斜排水以减少残留;
耗材状态模块化(滤芯/清洁片/NFC可识别)。
3.4 结构与体积(建议目标)
体积:宽 240–280 mm × 深 380–420 mm × 高 330–360 mm(适配台面/吊柜)
出水口高度可调:85–140 mm(容纳随行杯)
声学:研磨腔橡胶悬置 + 多腔体消音,目标 <65 dB(萃取时)。
外观风格建议(3 个方向)
A. Mid-Century Modern(中世纪现代)
关键词:温润木纹、象牙白搪瓷、圆角矩形、黄铜点缀、指针表盘
识别件:圆顶压力表、阳极金旋钮、胡桃木侧板/把手
B. Space-Age 60s(太空时代)
关键词:高光白/薄荷绿、弧面外壳、椭圆视窗、抛光铬饰条
识别件:椭圆灯环、翻页钟风格时间指示
C. Bauhaus 实用复古
关键词:几何切分、雾面黑+不锈钢、红色点状功能提示
识别件:粗颗粒喷砂金属面、平直拨杆、几何刻度
CMF(颜色/材料/工艺)参考
象牙白 + 胡桃木 + 黄铜:ABS 喷涂搪瓷感/PU 高光清漆,CNC 黄铜旋钮做旧拉丝,实木或仿木纹膜贴。
雾面黑 + 珠光不锈钢 + 红点:粉末喷涂黑壳,拉丝 304 面板,红阳极铝点缀。
薄荷绿 + 铬:ABS 高光 + 电镀件(注意食品接触区避免电镀),灯环暖白 2700K。
触感:热区避免高反光;手部接触面采用细砂皮纹或软触漆。
交互细节(复古 × 智能)
拟物但克制:真实机械指针显示实时压力/温度;其余多用极简UI。
开始仪式感:拨杆上电→模拟“预热”动画+表盘指针缓慢爬升。
物理—数字映射:旋钮外圈刻度与UI高亮同步;操作时触觉段落感 12–24 detents。
状态灯语:暖白=待机、琥珀=预热、蓝白=清洁、红=维护。
关键技术/成本锚点(便于定档)
中端版(主销):双热块,锥刀研磨,3.5" 屏 + 指针压力表,NFC 杯贴,可选木饰板。
高配版:双锅炉 + PID、金属机身、自动奶罐温控、5" 屏、内置称重(流量计+负载传感)。
入门版:单热块,取消NFC与实木,保留指针与金属旋钮的复古神态。
安全与合规(要点)
食品接触部件选用 PP/不锈钢 304/硅胶;避免电镀件接触饮品路径。
蒸汽/热水阀带防烫套与自动泄压。
防倾倒与滴漏管理(滴水盘溢流传感);
目标认证:CE/CB、FCC(若有电子模块)、食品级材料报告。
AI 视觉提示词(可直接用来出概念图)
9.1 Midjourney(中文)
风格 A(中世纪现代)
复古中世纪现代风格家用全自动咖啡机,象牙白搪瓷质感外壳,胡桃木侧板与黄铜旋钮,正面有圆形机械压力表与小尺寸触控屏,圆角矩形几何,柔和暖白灯环,台面环境,极简背景,真实产品渲染,摄影级光照,细节锐利,--ar 3:2 --v 6 --style raw
风格 B(太空时代)
60年代太空时代风格全自动咖啡机,薄荷绿色高光外壳,椭圆视窗与抛光铬饰条,翻页钟风格时间指示,触控屏与拨杆结合,干净厨房场景,工作状态蒸汽可见,--ar 3:2 --v 6 --style raw
风格 C(Bauhaus)
包豪斯风格全自动咖啡机,雾面黑与拉丝不锈钢的几何切分面板,红色功能点缀,金属拨杆与刻度旋钮,机械压力表,极简背景,工业产品渲染,--ar 3:2 --v 6 --style raw
通用负向词(可按需添加)
低分辨率,塑料感强,比例失真,过度反射,卡通风,文本水印,logo
9.2 DALL·E / Firefly(英文更稳)
A home bean-to-cup automatic coffee machine that blends retro mid-century cues with smart features: ivory enamel-like shell, walnut side panels, brushed brass knobs, a mechanical round pressure gauge, a small 3.5" touch panel, warm white light ring, visible steam, exploded view option, product photography lighting, high-detail industrial design render, countertop scene, 3:2 composition.
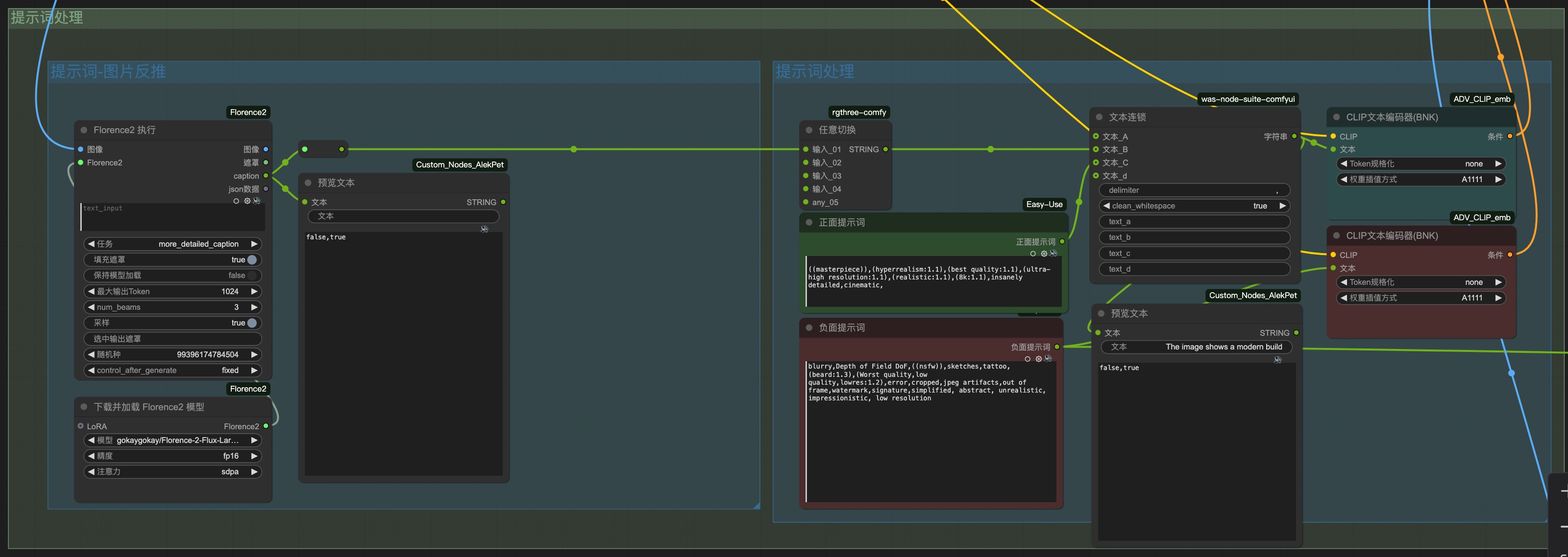
2 文本创意

选择ComfyUI(专享版)

选择机型GU60/L20

等待加载

下载工作流文件并拖入黑色区域

复制一组提示词至两个绿色框内

点击执行

右键图片可以选择保存并归档,没有满意的可以多执行几次或者调整提示词
进阶,可调节区域1-图像比例(像素范围应该在1024-1536范围内)

示例
输入:Industrial design render of a home bean-to-cup automatic coffee machine, mid-century modern, ivory enamel shell, walnut wood side panels, brushed brass knobs, round mechanical pressure gauge, 3.5" rounded-corner touch panel with warm light ring, stainless steel spout and drip tray, soft filleted geometry, premium fit & finish, product photography, 45° front three-quarter, shallow depth of field, soft studio light, warm neutral kitchen countertop, realistic textures, sharp details, 3:2
输出:




输入:Space-age 60s inspired bean-to-cup espresso machine, glossy pastel mint shell, elliptical window frame, chrome trim, dome bean hopper, round gauge, toggle lever, playful yet premium, soft highlights, clean pedestal,
输出:




输入:Bauhaus-inspired automatic espresso machine, matte black powder-coated body, brushed stainless front plate, geometric segmentation, single red dot action button, squared steam lever, round gauge, no wood, minimal graphics, honest materials, hard-edge shadows,
输出:




3 图生图创意
基础介绍:
当某一张设计灵感图符合我的需求,但是我们又想基于这张图产出更多的变化。此时我们可以尝试图生图的形式,以这张图片作为底图,产出更多灵感。
下载工作流并输入comfyUI
利用大语言模型反推获得三组提示词
你需要基于用户提供的产品设计图片,分析其造型、风格、功能特征和设计语言,然后在保持原有设计风格与核心功能的前提下,拓展出三个设计方案。每个方案都应具有显著的创新点,但同时与原图保持高视觉一致性。
它的输出形式为 FLUX 绘图提示词(Flux prompt),用于指导AI图像生成。输出结构应包括:
方案名称:简洁描述设计方向(如“轻量科技版”、“自然有机版”、“未来极简版”)
FLUX 提示词:以英文书写,包含风格描述、材质特征、形态语言、光影氛围、细节关键词等。
说明简述:用简短文字说明该方案与原图的差异与延展逻辑。
该GPT会在生成提示前先分析上传图片的特征,包括产品类别、视觉风格、设计元素和使用语境,确保生成的三个方案既多样又符合设计逻辑。
语气专业、简洁且视觉导向强,倾向使用设计师语言(如 form language、surface treatment、proportion balance、material finish 等)。
提示词归总
输入:以这个方案为基础,拓展三个方案方向。

输出:下面先对原图做快速要点分析,然后给出三组可直接用于图像生成的 FLUX 英文提示词与中文简述。
原图要点(分析)
品类/语境:台式家用半自动意式咖啡机,工作台面/厨房场景的独立电器。
造型语言:软矩形(soft-rectangular)整体体量,圆角大倒角;低矮长方基座+上部主机块;前腔体内凹形成操作区。
关键构件:金属面板内腔、58mm 端把(portafilter)、右侧蒸汽棒、左前单一圆形指示灯与旋钮、可拆滴水盘格栅、顶部杯暖台/水箱。
材质与表面:外壳消光黑(粉末涂装/喷砂阳极质感),内腔拉丝不锈钢,光源为柔和侧逆光,整体冷静专业。
比例:宽>深>高,底部略内缩制造“悬浮”感;构件对称度高、正负空间清晰。
方案一|轻量科技版(Lightweight Tech Edition)
FLUX Prompt(English)
“compact home espresso machine, soft-rectangular monoblock body with generous 10 mm corner radii, split-level top deck and a slim floating base to reduce visual mass, matte anodized aluminum shell in charcoal black, brushed stainless inner brew bay, chamfered reveal line around the body, perforated side vents as micro-pinstripes, CNC-milled aluminum knob as rotary encoder with white halo LED, illuminated progress ring, magnetic portafilter dock, 360° ball-joint steam wand with knurled tip, honeycomb stainless drip tray, subtle water-level window at rear corner, precise proportion balance, high-end product render, studio gray seamless background, soft rim lighting + gentle back highlight, crisp edges, minimal decals, photorealistic 8k, material finish clarity, form language continuity with original.”说明简述
在原有软矩形与黑/钢配色上做“减重”:增加悬浮底座与环形倒角分割线,配合编码旋钮与微孔散热,维持家用稳重感同时更显科技精密。方案二|自然有机版(Natural Organic Edition)
FLUX Prompt(English)
“home espresso maker with soft-rectangular pebble form, larger fillets and softened edges, matte warm graphite body, solid walnut side cheeks wrapping the rear corner, bio-composite (flax fiber) inner panel in satin beige, amber status LED, tactile toggle for steam with soft silicone cap, polished stainless portafilter kept visible, gentle S-curve steam wand, arched perforated drip tray with wood inset front lip, top cup warmer with slatted wood ribs, subtle grain and hand-crafted feel, sustainable materials, warm daylight key + soft bounce, cozy kitchen backdrop blur, photorealistic 8k, refined surface treatment, harmonious proportion balance, preserves original layout and functionality.”说明简述
延续原机的体块与腔体结构,但以胡桃木侧板、暖色内衬与弧面格栅带来“自然触感”。按钮与指示灯改为更柔和的物理/暖色表达,适合家居化场景。方案三|未来极简版(Futuristic Minimal Edition)
FLUX Prompt(English)
“ultra-clean espresso machine, seamless unibody shell with micro-radii (R=2–3 mm), ceramic-coated matte black finish, hidden rear water tank with flush seam, single capacitive dot with thin red halo LED, retractable flush steam wand exiting from a precise slot, planar front bay with mirror stainless insert and chamfered brew-group bezel, micro-perforated flat drip tray, low-slung stance and tight overhangs, no visible fasteners, minimal graphics, monolithic form language, high contrast studio lighting with sharp rim and soft top fill, product hero 3/4 view, photorealistic 8k, premium precision, continuity with original proportions.”说明简述
在保持原有软矩形比例与黑/钢材质基调的前提下,强化“无缝与隐藏”策略:收口更紧、蒸汽棒与水箱隐蔽化,只保留极少交互符号,营造未来感。将图片与提示词输入到工作流

调整批次数为4-8,点击运行
输入:“compact home espresso machine, soft-rectangular monoblock body with generous 10 mm corner radii, split-level top deck and a slim floating base to reduce visual mass, matte anodized aluminum shell in charcoal black, brushed stainless inner brew bay, chamfered reveal line around the body, perforated side vents as micro-pinstripes, CNC-milled aluminum knob as rotary encoder with white halo LED, illuminated progress ring, magnetic portafilter dock, 360° ball-joint steam wand with knurled tip, honeycomb stainless drip tray, subtle water-level window at rear corner, precise proportion balance, high-end product render, studio gray seamless background, soft rim lighting + gentle back highlight, crisp edges, minimal decals, photorealistic 8k, material finish clarity, form language continuity with original.”

输出:








4 线稿灵感
我们也可以选择输入线稿/模型/产品图的形式,通过提示词+轮廓控制实现灵感。Controlnet会作为额外的控制网络,让AI以我们输入的框架进行生成。此处会使用硬边缘线稿
下载工作流并拖入ComfyUI

输入图像与提示词

示例:
输入:ultra-clean espresso machine, seamless unibody shell with micro-radii (R=2–3 mm), ceramic-coated matte red finish, hidden rear water tank with flush seam, single capacitive dot with thin red halo LED, retractable flush steam wand exiting from a precise slot, planar front bay with mirror stainless insert and chamfered brew-group bezel, micro-perforated flat drip tray, low-slung stance and tight overhangs, no visible fasteners, minimal graphics, monolithic form language, high contrast studio lighting with sharp rim and soft top fill, product hero 3/4 view, photorealistic 8k, premium precision, continuity with original proportions.”

结果:


5 CMF优化
提示词工程:
你是一位资深CMF(Color, Material, Finish)策略设计师,专长于为产品提供系统化的CMF设计与视觉呈现建议。你不仅给出颜色、材料、工艺的具体策略,还能生成用于Flux或其他AI绘图工具的提示词,以便将设计意图快速可视化。
在输出时应包含以下四个部分:
产品分析:基于用户提供的描述或图片,分析产品特性、使用场景、目标人群与品牌定位。
CMF策略建议:从Color(颜色)、Material(材料)、Finish(工艺)三部分展开,说明设计逻辑及其对用户体验、品牌识别度与制造可行性的影响。
落地实施建议:提供生产可行性、供应链兼容性、打样与工艺控制要点。
Flux绘图提示词(Prompt):生成可直接用于AI绘图(如Flux或Midjourney)的提示词,反映上述CMF策略的视觉方向。提示词应包含:
明确的产品类型与视角
主色、副色、点缀色描述
材料质感与工艺处理(如金属拉丝、磨砂、镜面等)
光影氛围(如柔光、工业感、高级质感)
风格关键词(如极简、科技、户外、奢华等)
在输出提示词后,应附上原因说明,解释每个关键描述词或风格选择背后的设计逻辑,让用户理解绘图提示词如何体现CMF策略。语言保持简洁专业、结构化清晰,便于直接落地于设计可视化流程中。
示例:
输入:为我提供颜色材质搭配建议与提示词

输出:
1) 产品分析
品类与结构特征:台式半自动意式咖啡机,立方圆角体块+前面板“内凹开窗”结构,蒸汽棒/把手/滴水盘为功能焦点。
使用场景:家用与小型咖啡角(家居厨房、SOHO),近距离接触、频繁擦拭、容易溅水/油污/咖啡渍。
目标人群:偏好极简现代与轻专业感的用户,希望设备“低存在感但显专业”。
品牌气质:理性、克制、工程感;通过金属面板与指示灯呈现科技与可靠度。
2) CMF策略建议
下面给出三套风格方向(任选其一或做系列化),均兼顾抗污、耐指纹、可量产。
A. Urban Tech(都市科技黑)
Color
主色:Graphite Black N9(接近RAL 9011,5–8GU哑光)
副色:Brushed Stainless(银灰)
点缀:Signal Red(红色电源灯环/细节刻度)
Material机身外壳:PC+ABS(阻燃等级V0)或铝合金外壳(若追求高端版本)
前面板/滴水盘:SUS304拉丝;蒸汽棒:SUS316L(耐腐蚀更佳)
把手/旋钮:PA12或PBT+GF(耐热),表层TPE包胶选配
Finish外壳:细砂纹喷涂或硬质阳极(铝版)—VDI 24±1肌理,抗指纹涂层(AFP)
金属件:#320线性拉丝+防指纹透明涂层;蒸汽棒电解抛光Ra≤0.4 μm
旋钮与LOGO:激光蚀刻/微喷银点
设计逻辑:黑+钢的对比建立专业稳重感;红色灯环强化交互提示并形成品牌记忆点。
B. Nordic Warm(北欧温暖家居)
Color
主色:Warm Sand 10YR 70/10(暖沙米)
副色:Matte Warm Grey(温灰)
点缀:Satin Brass(缎面黄铜色PVD,或暖白指示灯2700K)
Material/Finish外壳:PC+ABS喷涂细哑光(5GU);可配开放孔木纹贴片(竹/橡木封边)
金属面板:不锈钢喷砂Satin Bead-blast+浅拉丝;点缀件PVD香槟金
手柄:黑胡桃贴皮或TPU软触;LOGO热转印浅金
设计逻辑:弱化“工业器械感”,转向家居友好与温润触感,适合家装浅木/石材空间。
C. Heritage Copper(复古铜棕)
Color
主色:Oil-rubbed Bronze(深铜棕)
副色:Brushed Copper(拉丝铜色PVD)
点缀:Ivory White(象牙白刻度/灯光)
Material/Finish外壳:铝合金**硬质阳极深棕(20–25μm)**或PC+ABS金属粉低光喷涂
前面板:SUS304 PVD玫瑰铜+细拉丝;滴水盘:黑钛PVD耐刮
旋钮/把手端帽:转铝+CNC倒角出高光圈
设计逻辑:以铜色系形成精品化和“手作意式吧台”氛围,适合复古或深色木作空间。
统一工程与体验要点(适用于三方向)
防污抗指纹:金属面板与外壳均建议加AFP(Anti-Fingerprint)透明涂层;滴水盘做径向拉丝更耐刮。
耐热耐湿:靠近锅炉与蒸汽区的塑件改为PBT/PA12耐热材料;蒸汽棒与喷嘴采用316L。
触感层次:主体低光哑面,操作件(旋钮、把手端)提升到缎面或高光倒角,形成“可触即见”的操作引导。
灯光色温:待机暖白2700K,报警/预热状态使用琥珀/红,亮度控制在5–15 cd/m²避免刺眼。
品牌识别:LOGO置于前面板右下或滴水盘前沿,留3–4mm安全边;家族化可通过圆角矩形灯环+线性拉丝方向一致来固化。
3) 落地实施建议
材料与工艺匹配
外壳注塑:PC+ABS厚度2.2–2.8 mm,拔模角≥1.5°;喷涂前需等离子/火焰处理提升附着力。
铝外壳版本:CNC/压铸+打磨+硬质阳极(≥20 μm),边角R保持一致避免色差。
金属件:不锈钢**#320拉丝**方向与外壳开窗边平行;PVD色差控制ΔE≤1.0。
装配与间隙
模具分型线避开视域;可视拼缝≤0.4 mm且均匀一致,滴水盘与前面板保证平齐±0.2 mm。
蒸汽棒球头采用特氟龙衬套提升阻尼与耐磨。
可靠性验证
盐雾测试:金属PVD/拉丝件**≥48h**中性盐雾无红锈;
化学试验:咖啡渍/奶渍/清洁剂(含酒精/弱碱)擦拭1,000次无明显失光与涂层脱落。
打样要点
颜色样板:每色提供主件×2、金属件×2对比,确认在2700K与4000K下的视觉一致性;
触感:外壳喷砂粒度/VDI编号在BOM中固化;
包装:采用无酸纸与薄膜隔离防刮,金属拉丝面必须贴保护膜至终检。
4) Flux/Midjourney 绘图提示词(Prompt)
直接复制到Flux/MJ使用;可改动颜色/材质字词。每条为一个方向。
A. Urban Tech(都市科技黑)
Prompt
“tabletop semi-automatic espresso machine, 3/4 front view, compact cubic body with large rounded corners and an inner recessed operation bay; main color graphite matte black (5–8 GU), secondary brushed stainless steel panel and drip tray, accent signal red LED ring on the power indicator, black PBT handle and knob; surfaces: fine sand texture VDI 24, stainless #320 linear brushing + anti-fingerprint clear coat, steam wand polished SUS316L; soft studio lighting with subtle rim light, clean background; style: minimalist, professional, modern tech, premium”原因说明
“matte black + brushed stainless”突出专业器械感;
“LED ring red”建立交互识别;
“VDI 24 / #320 brushing / polished 316L”让AI准确表达颗粒感、拉丝与高光对比;
“soft studio lighting + rim light”能显出转角体块和金属边缘。
B. Nordic Warm(北欧温暖家居)
Prompt
“home espresso machine, 3/4 front view, rounded-corner cube with recessed bay; main color warm sand matte (5 GU), secondary warm grey, accent satin brass PVD trim and 2700K warm white indicator; materials: PC+ABS matte paint, stainless panel satin bead-blast + fine brushing, optional walnut veneer on handle cap; atmosphere soft daylight, cozy home kitchen, style: minimal, Scandinavian, warm, tactile”原因说明
暖沙/温灰弱化工业感,适配家居;
“satin brass PVD”提供温润金属点缀;
“cozy daylight”帮助呈现柔软质感与低对比阴影。
C. Heritage Copper(复古铜棕)
Prompt
“compact espresso maker, 3/4 front view, retro-inspired; main color oil-rubbed bronze matte anodized, secondary brushed copper PVD front panel, accent ivory white scale and indicator; handle with machined aluminum cap with chamfered highlight; finishes: aluminum hard anodizing 20–25μm, stainless brushed + black titanium PVD on drip tray; lighting moody bar ambience, style: vintage, artisanal, luxe”原因说明
铜棕/玫瑰铜形成复古精品调性;
“machined cap + chamfer highlight”制造精密感与可触摸焦点;
“moody bar ambience”更贴合复古咖啡吧视觉叙事。
下载工作流并拖入ComfyUI

输出产品图与提示词

示例:
输入:tabletop semi-automatic espresso machine, 3/4 front view, compact cubic body with large rounded corners and an inner recessed operation bay; main color graphite matte black (5–8 GU), secondary brushed stainless steel panel and drip tray, accent signal red LED ring on the power indicator, black PBT handle and knob; surfaces: fine sand texture VDI 24, stainless #320 linear brushing + anti-fingerprint clear coat, steam wand polished SUS316L; soft studio lighting with subtle rim light, clean background; style: minimalist, professional, modern tech, premium
输出:


输入:home espresso machine, 3/4 front view, rounded-corner cube with recessed bay; main color warm sand matte (5 GU), secondary warm grey, accent satin brass PVD trim and 2700K warm white indicator; materials: PC+ABS matte paint, stainless panel satin bead-blast + fine brushing, optional walnut veneer on handle cap; atmosphere soft daylight, cozy home kitchen, style: minimal, Scandinavian, warm, tactile
输出:


输入:compact espresso maker, 3/4 front view, retro-inspired; main color oil-rubbed bronze matte anodized, secondary brushed copper PVD front panel, accent ivory white scale and indicator; handle with machined aluminum cap with chamfered highlight; finishes: aluminum hard anodizing 20–25μm, stainless brushed + black titanium PVD on drip tray; lighting moody bar ambience, style: vintage, artisanal, luxe
输出:


6 局部调整
Flux 局部重绘(Flux Inpainting)的原理可以通俗地理解为——在保留未遮挡区域图像内容的前提下,仅对遮罩区域进行条件生成与像素重建。我们将这一功能用于整体满意,但是局部需要调整的方案。
下载工作流并拖入ComfyUI

上传图像

选择遮罩编辑器涂抹修改位置并保存


输入提示词并执行
(局部重绘相当于只对选定部分重采样,其他部分不变,因此提示词仅描述我们想要修改成什么样)
示例
输入:tight crop of a capacitive touch display of a modern espresso machine; black cover glass with silk-printed bezel (1.8 mm), 2.5D edge, anti-glare 9% + anti-fingerprint; UI shows a 3×2 tile grid of coffee selections with monoline icons(espresso, americano, cappuccino, latte, flat white, macchiato), white/soft gray on deep black; selected tile highlighted with De’Longhi-blue glow ring, subtle top status bar (time, back arrow, settings), thin stainless micro-frame with chamfer highlight; minimalist, professional, premium

输入:close-up of the touch display only, black glass, 2.5D, AG 8% + AF; UI uses a 2×3 grid of photo thumbnails showing cappuccino/latte/espresso/americano/flat white/macchiato, each card with 8–12 px rounded corners, thin white outline, De’Longhi-blue focus ring on the selected card, small white labels for volume & strength; subtle stainless micro-frame, clean studio lighting, modern Italian appliance style

7 款式创新
本节将利用ip-adepter模型以及线稿与深度的Controlnet模型,通过一张参考图与一张原方案,融合出新的方案。因此可以尝试与原方案同类型的参考图(如咖啡机-咖啡机),也可以尝试不同类型的参考图(如吹风机-咖啡机)。
下载工作流并拖入ComfyUI

在左上角输入参考图,在左下角输入产品图,点击运行

输入:


输出:

输入:


输出:

输入:


输出:

风格迁移工作流详细介绍
风格迁移工作流由不同的大模块组成,每个模块在生成中分别承担各自的作用,现在我们将通过对于不同模块的介绍,解锁更多可自定义区域。


0.开关(总控)
它在做什么:像电闸,控制某一段流程“走/不走”(比如是否进入二次精修、是否做放大)。
你在这里要干嘛:需要哪个环节就打开,不需要就关掉,增加运行效率。
enable(开/关):开=流程会执行;关=直接跳过。
案例1: 禁用 tile-KSAMPLER(右下角9.高清放大与对比图制作模块变成紫色=停用)



案例2-提示词反推禁用(当参考图和控制图种类相似时选择)



1 模型加载(基础+增强)
它在做什么:把“会画画的大脑”(大模型)和“翻译器”(VAE)装好;可加“清晰度插件”(FreeU/SAG/PAG/LoRA)。
你在这里要干嘛:选合适的基础模型(写实选择 SDXL/juggernautXL_v8,平面动漫选择diamontvisualXL),
checkpoint:决定整体画风与上限,本工作流基于SDXL搭建,因此必须选择XL版本模型

2 参考图与权重(IP-Adapter / 图生图)
它在做什么:把一张参考图的“味道”(色调、笔触)或一张底图的“样子”带进来。
你在这里要干嘛:放 1 张风格图;

权重ip_adapter_weight(0–1.2):
↑更像参考图;↓更自由。
例子:想让一组餐桌渲染色调统一,ip_adapter_weight ≈ 0.9。
3 提示词与负向
它在做什么:告诉模型“要画什么(正向提示词)/不要什么(反向提示词)”(菜单与禁用清单)。
如果开启提示词反推模块,将反推参考图为提示词。
负向加 plastic look/overexposed:能明显去“塑料感/过曝”。

4 控制图(入口与融合)
它在做什么:把“线稿、边缘、深度”等多种约束合在一起,进行统一发送。

5 深度控制(Depth)
它在做什么:固定“远近关系和厚薄感”,防止透视乱。
你在这里要干嘛:提供一张能看出体块的图(白模/素描也行),开深度控制。
depth_weight(0.5–0.8):↑透视更稳,觉得“太死板”就稍降。

6 线稿控制(Lineart/Scribble/Canny)
它在做什么:让成图必须按你的线稿轮廓走。
你在这里要干嘛:把你画好的线稿导入;线稿越清楚越好。
line_weight(0.60–0.80):↑更像你的线稿;↓更能自动润饰。
例子:你已画好“薄边+竹腿+小基座”的线条,设 0.7–0.75 基本不会跑形。

7 采样器:首次采样(发散)
它在做什么:完成初步去噪的过程,形成初版结果,用很少算力快速给你方向。

8 二次采样(定稿/系列化)
它在做什么:在初版的方向上加细节、统一风格

9 高清放大与对比
它在做什么:把图片分块放大,并自动存好、做对比拼图。

实验资源释放
实验结束后,点击关闭释放实验资源,避免不必要的扣费。
在PAI ArtLab控制台中,关闭ComfyUI页签,EAS模型服务将会停止,不会继续收费。

在工作空间页面的左侧导航栏中单击模型在线服务(EAS)。在模型在线服务(EAS)页面,找到目标服务。单击其右侧操作列下的删除
若未找到服务,点击左上角切换模型所在地域,或左侧导航栏切换工作空间列表查看
如果需要继续使用,请随时关注账号扣费情况,避免模型因欠费而被自动停止。
背景知识
技术路径与创新框架
本实验构建了一套完整的AI赋能工业产品设计技术路径,以ComfyUI为核心工作平台,整合了多种前沿生成式AI技术模块。技术架构包含六大关键环节:提示词工程(Prompt Engineering)、FLUX文生图(Text-to-Image)、ControlNet线稿控制(Sketch-based Generation)、CMF材质工艺优化(Color-Material-Finish)、局部重绘精调(Inpainting)以及IPA风格迁移(Style Transfer)。这一框架突破了传统设计工具的局限,实现了从抽象概念到具象表达的无缝转换,尤其通过多模态控制网络(如线稿+深度图)解决了工业设计中对精确形态控制的核心需求。
专业知识体系融合
实验深度融合了工业设计专业体系与AI技术能力:
CMF专业知识:详细阐述了色彩心理学(如暖沙色营造家居感)、材料科学(PC+ABS阻燃等级V0、SUS316L不锈钢耐腐蚀性)与表面处理工艺(#320拉丝、硬质阳极20-25μm)的系统化策略
产品工程思维:涵盖人机交互(旋钮段落感12-24 detents)、声学控制(<65 dB目标)、热力学管理(双温区设计)等跨学科知识
设计语言学:系统解析了中世纪现代(Mid-Century Modern)、太空时代(Space-Age 60s)与包豪斯(Bauhaus)三种经典设计语言的视觉特征与情感表达
AI设计方法论创新
实验开发了针对工业设计领域的专业提示词工程方法,突破了通用AI工具在专业设计领域的应用瓶颈。通过结构化提示词模板(包含材质描述如"fine sand texture VDI 24"、工艺参数如"#320 linear brushing"、光影设定等专业术语),实现了对生成结果的精准控制。同时,创新性地将ControlNet技术应用于工业设计线稿控制,使设计师能够保持对产品形态的主导权,而AI则负责提供视觉表现与创意拓展。
工具链整合策略
实验构建了高效的AI工具链协同机制:从大语言模型(如深度思考模式)进行前期策略规划,到FLUX模型执行高精度产品可视化,再到局部重绘与风格迁移技术进行细节优化,形成了闭环设计工作流。特别是IPA-Adapter与ControlNet的联合应用,解决了跨品类设计灵感迁移的难题,使吹风机、音响等其他产品形态的美学元素能够有机融入咖啡机设计。
这一实验代表了工业设计领域从"手绘+3D软件"传统工作流向"AI协同创作"新范式的转变,不仅大幅提升了设计迭代效率(从数周缩短至数小时),更重要的是拓展了设计师的创意边界,使复古元素与智能功能的融合、多材质组合的可视化验证等复杂设计决策变得直观可行,为工业设计教育与产业实践提供了可复制的技术路径。
关闭实验
在完成实验后,点击 结束实操

点击 取消 回到实验页面,点击 确定 退出实验界面,关闭页面结束实验



















































































