与三方监管机构网络互联方案
我们面对传统大B客户,例如金融机构、医疗、制造类企业,较多的存在多DC互联地址冲突问题。例如金融机构与三方监管机构上报数据,监管机构需指定分配访问地址,医院/药店与医保局因地址规划问题,拉专线后地址冲突问题等等。该文档即针对如上场景,利用阿里云VPC 私网NAT(为了区分公网NAT,重点标记)来实现云上云下地址冲突、监管机构指定通讯ip等挑战,让云上企业客户轻松应对。
方案概述

我们面对传统大B客户,例如金融机构、医疗、制造类企业,较多的存在多DC互联地址冲突问题。例如金融机构与三方监管机构上报数据,监管机构需指定分配访问地址,医院/药店与医保局地址规划问题,拉专线后地址冲突问题等等。该方案即针对上述场景,利用阿里云VPC 私网NAT网关来实现云上云下地址冲突互访、监管机构指定通讯IP等方案,让云上企业客户轻松应对监管挑战。
方案优势
满足与监管机构对接诉求
使用指定地址与对接机构对接,满足对接机构限定地址互访的需求。通过阿里云标准VPC NAT及转发路由器产品能力,解决了金融机构与三方监管机构通过NAT转换来满足监管机构的互联地址管理要求,支撑云上企业客户与三方监管机构的业务互联场景。
安全隔离
业务和对接地址管理隔离,业务系统地址无需向外部机构暴露,避免被攻击。
管理更简单
VPN、专线等多种私网连接方式接入统一私网入口网关,便于监控及运维管理。
客户场景
使用指定地址与监管机构对接
场景描述
云上VPC与三方金融等监管机构互联场景下,应监管机构网段要求,存在如下两个需求:
1、阿里云侧需支持公网私用地址。
2、阿里云侧需完成云上VPC源地址转换成监管分配的地址。
适用客户
需要使用指定地址与监管机构对接的企业客户。
使用指定地址与云上云下通信
场景描述
企业内部网络进行多云或IDC互通,需要指定地址互访,对接多云对端只希望加白有限地址,需要使用指定地址作为源地址访问。因地址冲突通过VPC NAT交付的标准方案,同时不限于金融与三方机构互联,也可以适用于企业客户上云与IDC互联、云服务与线下IDC打通,如果有类似网段冲突或者限制的客户场景。
适用客户
存在网段冲突、需要使用指定地址与其它云或IDC互访的企业客户。
客户案例
客户背景
某东南亚非常受欢迎的一款电子钱包企业。自2017年以来在当地被广泛接受,涵盖在线商店和实体商店,提供购物,用餐、旅行、电影等支付服务。随时随地充值预付款,支付账单,还可以通过数字商店以优惠的价格购买各种数字凭证。
客户痛点
- 指定地址互访:对接多云对端只希望加白有限地址,需要使用指定地址作为源地只访问。
- 安全隔离性:业务地址不能对外部暴露,只使用特定私网地址开放业务互访。
- 需要易运维:统一私网入口网关,便于监控运维管理。
实施方案

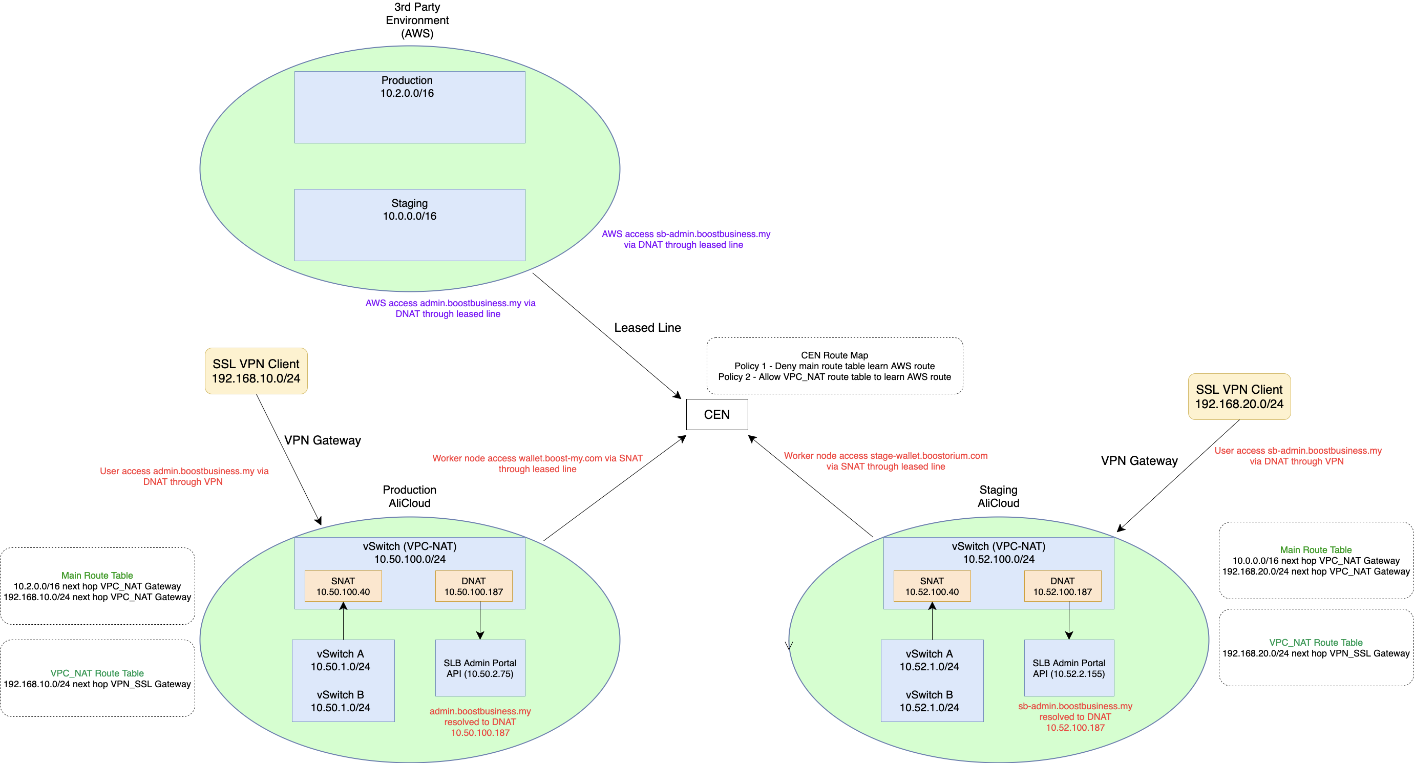
实施架构图

客户收益
- 使用指定地址与对接机构对接,满足对接机构限定地址互访的需求。
- 业务和对接地址管理隔离,业务系统地址无需向外部机构暴露,避免被攻击。
- VPN、专线等多种私网接入的统一私网入口网关,便于监控及运维管理。
方案架构

使用VPC NAT网关对云上VPC网段做NAT源地址映射,转换成监管提供的地址访问IDC,满足IDC正常回包给云上的要求完成通信。图示中箭头为业务访问方向,包含访问及回包路径。配置NAT网关后需要进行路由配置,方案中涉及访问节点1为VPC默认系统路由表,节点2为NAT所在的子网路由表,节点3为VBR路由表。
VPC NAT网关
使用建议
- VPC NAT网关要求您在创建时选择VPC,并且需要指定VPC内的交换机。为了便于路由配置,建议您使用独立交换机。
- NAT IP地址是在SNAT功能或DNAT功能中用于源或目的地址转换的IP地址。VPC NAT网关创建成功后,系统会使用VPC NAT网关所在交换机的网段作为默认NAT IP地址段,使用默认NAT IP地址段中的一个IP地址作为默认NAT IP地址。您可以在默认地址段中添加NAT IP地址,也可以新建地址段并添加NAT IP地址。
SNAT及DNAT
由于当前单个VPC NAT仅能实现源地址转换SNAT或目的地址转换DNAT,若客户需求同时存在SNAT和DNAT需求,故从项目交付的简易程度简易,有如下建议:
- 部署两个独立的SNAT网关和DNAT网关,同时需要利用CEN-TR的静态路由能力来实现流量的引流。
- 云上到线下DC仅做SNAT,线下到云上利用DC的路由器或者防火墙等硬件设备来实现DNAT。
产品费用及名词
产品费用
|
产品名称 |
产品说明 |
产品费用 |
|
云企业网 |
云企业网CEN(Cloud Enterprise Network)是运行在阿里云私有全球网络上的一张高可用网络。云企业网通过转发路由器TR(Transit Router)帮助您在跨地域专有网络之间,专有网络与本地数据中心间搭建私网通信通道,为您打造一张灵活、可靠、大规模的企业级云上网络。 |
收费,详情参见产品计费。 |
|
转发路由器TR |
转发路由器TR(Transit Router)提供连接网络实例、添加自定义路由表、添加路由条目、添加路由策略等丰富的网络互通和路由管理功能。本文为您介绍企业版和基础版转发路由器工作原理。 |
收费,详情参见产品计费。 |
|
NAT网关 |
阿里云NAT网关(NAT Gateway,简称NAT)提供公网NAT和私网NAT两种功能。公网NAT网关通过自定义SNAT、DNAT规则可为云上服务器提供对外公网服务、及主动访问公网能力;私网NAT网关(也即VPC NAT网关)可使VPC内的ECS实例通过私网地址转换服务,实现VPC与VPC之间、及VPC与线下IDC互访能力。 |
收费,详情参见产品定价。 |
|
专有网络VPC |
专有网络VPC(Virtual Private Cloud)是您专有的云上私有网络。您可以完全掌控自己的专有网络,例如选择IP地址范围、配置路由表和网关等,您可以在自己定义的专有网络中使用阿里云资源,如云服务器、云数据库RDS和负载均衡等。 |
本身免费,详情参见产品计费。 |
安全性
对接安全
方案中业务系统地址和监管对接地址管理隔离,业务系统地址无需向外部机构暴露,避免被攻击。
NAT网关安全
NAT网关的SNAT功能具有安全防护的能力,只有当VPC内的ECS实例主动访问外部才可以建立连接进行通信,而外部无法主动访问VPC内的ECS实例。SNAT功能会屏蔽VPC内ECS实例对外的端口,保护VPC内的ECS实例免受外部的入侵和攻击,详情参见产品优势。
VPC安全性
专有网络VPC具有安全可靠、灵活可控、灵活可用以及较强的可扩展性,详情参见产品优势及访问控制。
注意事项
白名单
公网私用白名单
方案中涉及到公网私用,需要联系阿里云开白名单才能够实施,白名单主要包括:
- VPC User CIDR白名单,需要提供账号UID、VPC实例ID、需要加白的网段(例如88.88.1.0/24),提工单加白。
- VBR互联地址公网私用白名单,提工单加白。
实施步骤
本章内容主要以方案架构中金融机构与三方监管机构互联为背景,云上源地址转换(SNAT)功能的落地部署介绍。以下步骤为了验证可行性,建议先让客户在测试VPC做实施验证。
实施准备
- 确保客户已经创建VPC、云企业网转发路由器TR、VPC NAT等产品,并通过高速通道-物理专线与IDC已经完成内网互联。
- 本章节主要聚焦VPC NAT、高速通道VBR和TR等产品的配置,以上产品的购买、基础配置不再本章节赘述。
- 已按照注意事项中的描述完成白名单添加。
- 具体产品的购买和基础配置可参考以下最佳实践:
实施时长
在实施准备工作完成的情况下,本方案实施预计时长:60分钟。
实施步骤
添加VPC附加网段
登录VPC控制台,在要与监管机构连通的VPC详情页面添加附加公网私用的网段,本示例输入88.88.0.0/16。
创建VPC NAT网关
- 使用已添加的附加网段,在要与监管连通的VPC中新建一个交换机,本示例交换机网段为88.88.1.0/24。
- 新建VPC NAT网关,选择刚创建的交换机作为网关所属交换机。
- 在VPC NAT网关中添加NAT IP,本示例填写88.88.1.1,作为要访问监管机构的目的地址。

创建SNAT条目
- 登录NAT网关管理控制台。
- 在左侧导航栏,选择NAT网关 > VPC NAT网关。
- 在顶部菜单栏,选择VPC NAT网关的地域。
- 在VPC NAT网关页面,找到目标VPC NAT网关实例,然后在操作列单击SNAT管理。
- 在SNAT管理页签,单击创建SNAT条目。具体可参考官网文档的创建SNT条目部分,“SNAT条目粒度”可以选择“自定义网段粒度”,具体配置监管机构提供的网段。
|
源地址 |
SNAT映射后地址 |
说明 |
|
|
SNAT规则 |
172.16.1.0/24 172.16.2.0/24 |
NAT IP 88.88.1.1/32 |
通过NAT-VPC完成源地址转换; NAT IP实际可自定义 |


配置VPC系统路由表
- 参考下表路由配置,在要与监管机构连通的VPC系统路由表中增加两条自定义路由条目。具体操作可参考官网文档的创建自定义路由部分。
注意:这里需要添加白名单,请参考注意事项章节中的白名单申请
|
路由表 |
网段明细 |
下一跳 |
说明 |
|
业务VPC系统路由表 |
88.88.1.2/32 |
NAT网关 |
去NAT所在路由表做源地址转换 |
|
88.88.1.1/32 |
NAT网关 备注:发布到TR |
监管机构IDC回包路由 |

- 将该IDC回包路由条目88.88.1.1/32发布到CEN-TR。

配置VPC自定义路由表
- 在与监管连通的VPC下新建自定义路由表。具体操作可参考创建自定义路由表。
- 将下述路由条目添加到新建的自定义路由表中。
|
路由表 |
网段明细 |
下一跳 |
说明 |
|
业务VPC自定义NAT路由表 |
88.88.1.2/32 |
杭州TR-att1 |
访问VBR |
- 将自定义路由表绑定到NAT网关所在交换机,具体操作可参考绑定交换机和自定义路由表。
配置VBR路由
在边界路由器VBR下添加自定义路由,并将该路由发布到转发路由器TR。
注意:这里需要添加白名单,请参考注意事项章节中的白名单申请
|
路由表 |
网段明细 |
下一跳 |
说明 |
|
VBR路由表 |
88.88.1.2/32 |
专线实例:pc-xxx 备注:发布到TR |
去IDC路由 |
方案验证
接下来结合路由从流量流转的角度做推演验证,实际环境验证VPC下ECS测试连通性
去向流量路径
- 云上ECS访问线下监管机构的目的地址88.88.1.2/32, VPC系统路由表中添加一条自定义路由88.88.1.2/32下一跳为NAT网关,所以经过系统路由表目的地址是88.88.1.2/32的请求会先被路由到NAT网关
- 经过NAT转换后,源地址变为NAT IP 88.88.1.1,属于VPC NAT所在交换机网段,请求到达NAT网关交换机。
- NAT网关交换机路由表添加目的地址为88.88.1.2/32,下一跳为TR。
- TR会根据路由表中从CEN学习到的路由条目,将目的地址是88.88.1.2/32的请求路由指向VBR。
- VBR根据路由表将请求转发到专线,继而到达IDC。
回包流量路径
- IDC根据本地上云路由将回包(回包目的地址是NAT转换后的地址,属于VPC的网段)请求转发到VBR。
- VBR根据从TR同步过来的路由,TR转发路由器,将请求转发到VPC,请求到达VPC内NAT网关交换机,根据本地路由找到VPC网段内的NAT网关。
|
路由表 |
网段明细 |
下一跳 |
说明 |
|
业务VPC系统路由表 Ecs Vsw:172.16.1.0/24 |
88.88.1.1/32 |
NATgw 备注:发布到TR |
IDC回包路由 |
4. 根据NAT网关根据SNAT的映射条目,将回包报文返回给VPC ECS,往返链路全部打通。
访问验证
在要访问监管机构的业务VPC中的业务VSwitch(172.16.1.0/24)下新建一台ECS,访问监管机构IP测试连通性。

故障排除
配置VPC路由表公网私用路由报错
请按照注意事项中的说明,申请添加白名单。
