使用场景
在日常业务复盘、定期汇报等分析场景中,企业内对结果材料的内容格式往往有明确的规范。然而,在使用小Q进行分析时,大模型通常会基于其默认的生成逻辑和通用结构偏好而非企业内专有标准生成内容,因此可能存在输出结果不能完全贴合企业表达习惯的情况,需要进行一定的后期调整。
通过在Quick BI企业知识库中配置内容模板,企业可将典型业务场景(例如:周报、活动复盘、经营简报等)的分析逻辑与呈现规范,预先定义为标准化模板,后续在某一业务场景下进行提问时,小Q将会根据指定的模板,输出符合企业内部标准化表达的内容。文将为您介绍如何在企业知识库管理中配置内容模板。
功能入口
您可以根据实际情况选择不同的配置入口:
当您拥有一份或多份现成的业务文档(例如:复盘报告、会议纪要等),需要使用AI帮您自动识别与提炼内容模板;或希望从同一份业务资料中同时提取多种类型的业务知识(例如:业务逻辑、分析思路、内容模板),您可以通过上传知识文档的方式配置内容模板。具体操作说明请参见添加知识文档。

当您已拥有清晰明确的内容模板,只需将其配置为智能小Q可复用的内容模板时,您可以在知识库管理页面的内容模板页签下配置内容模板。

操作步骤
在内容模板页面中,通过空白填写或从已有文档导入的方式添加内容模板至Quick BI。
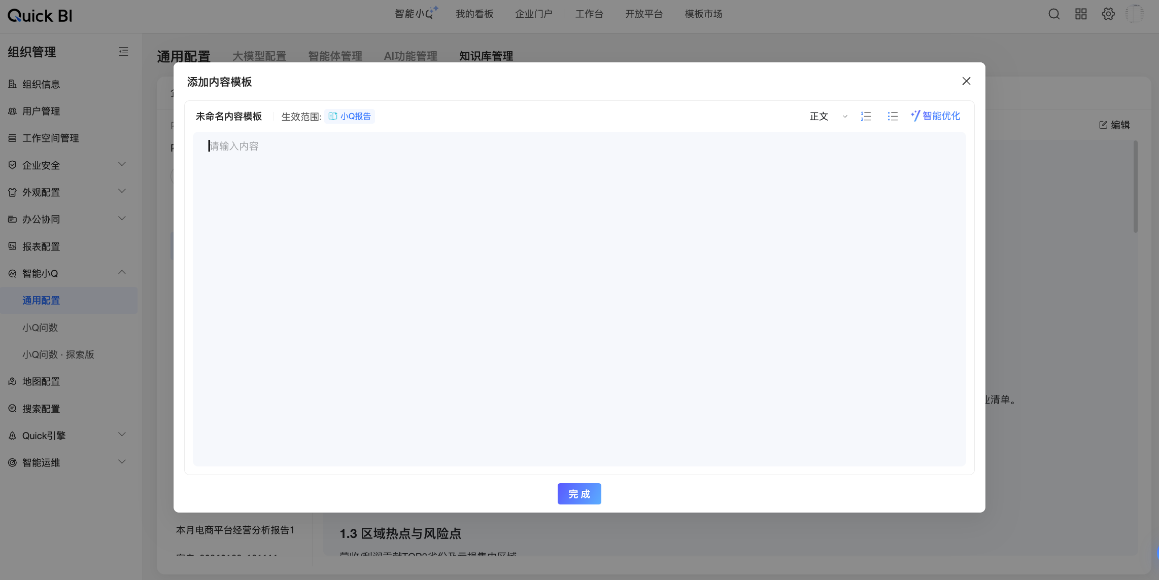
空白填写
点击内容模板页面下的空白填写按钮。

在添加内容模板弹窗中输入具体的内容模板,支持进行以下操作:

可进行的操作
说明
① 编辑内容模板名称
系统默认命名为未命名内容模板,将鼠标悬浮至名称处即可转换为输入框,您可以根据内容模板使用场景或业务意义重新命名。同时,请确保名称在组织内不重复。
② 查看生效范围
查看当前内容模板的生效Agent,支持小Q报告和小Q解读。
③ 编辑文本格式
编辑内容文本的格式,支持正文与标题的切换、列表序号的设置,帮助系统更好地区分文本层级结构。
④ 智能优化
点击智能优化即可于右侧界面中,唤起AI来帮助您优化润色编辑区域中已输入的内容。

润色完成后,您可以选择采纳、弃用或重新生成。采纳后,右侧优化过的内容将会直接替换左侧原文。
⑤ 编辑具体内容模板
在正文编辑框区域输入内容模板的具体内容。
点击完成,系统将自动学习您输入的内容模板。

待系统学习完毕后即可在列表页面中查看到该内容模板。

从已有文档导入
点击内容模板页面下的从已有文件导入按钮。

在导入内容模板弹窗的选择文档环节中,选择需要上传的文档类型,并进行相关配置操作。
当文档类型为本地文件时,您可以点击或将文件拖拽到区域 ① 上传。
说明仅支持上传格式为doc、docx、pdf的本地文件,且大小需控制在10M以内。
为了保证更好的解析准确性,我们为您提供了可参考的内容模板示例,您可以点击区域 ② 中的
图标下载模板文件并按需使用。

当文档类型为飞书文档时,您需要配置飞书应用授权信息(①)及待连接文档的信息(②)。关于各配置的说明及信息获取方式,请参见连接飞书文档。

上传后AI将自动为您解析文档中包含的内容模板,提炼完成后即可自动进入内容预览环节,在此展示了来源文档名称(①),以及内容模板详情(②)。您可以在编辑区域中按需对模板内容进行调整,具体操作说明请参见本文编辑内容模板。

点击完成,添加成功后即可在列表页面中查看到该内容模板。

内容模板管理
在内容模板列表页中,展示了当前组织内已添加的内容模板名称及其生效范围、创建人等相关信息,支持在此进行以下管理操作:
可进行的操作 | 说明 |
① 搜索内容模板 | 当组织内添加的内容模板数量较多,不便于快速浏览时,您可以通过在列表右上方的搜索框中输入关键词,来快速筛选、定位包含特定关键词的内容模板。 |
② 排序 | 默认按照更新时间进行倒序排列,即:最近更新的内容模板将位于列表最前面。您可以点击内容模板名称旁的 |
③ 筛选 | 支持按照来源文档的维度快速筛选出对应内容模板。 点击生效范围、来源旁的 |
④ 查看内容模板详情 | 点击某一内容模板的名称,即可跳转查看该内容模板的详细信息。 支持在此页面中:
|
⑤ 启用 | 内容模板添加后默认为启用状态,您可以通过启用列的启用开关( |
⑥ 编辑 | 点击 |
⑦ 删除 | 点击 |
⑧ 批量操作 | 支持同时选中多条内容模板,进行批量设置启用状态、批量删除的操作。 |



图标下载模板文件并按需使用。







图标,修改当前内容模板的启用状态。
图标,在编辑内容模板弹窗中修改当前内容模板的信息。
)调整。