经营洞察能力旨在赋能企业业务团队,构建统一的全局业务视角,全面且准确地反映企业的经营状况。该功能通过实时数据驱动和交互式分析,支持用户快速识别异常情况、深入探讨根本原因,并高效定位业务问题,为战略制定与运营优化提供可靠的数据支撑和决策依据。
该模块属于增值模块,需要额外购买。
前提条件
拥有数据集使用权限。
拥有经营洞察的新建(编辑)权限。
配置入口
您可以按照下图步骤进入洞察归因->经营洞察界面。

在经营洞察界面,您可以新建并管理经营洞察。
新建经营洞察
指标节点
指标节点可用于对某个数据集中的指标进行深入洞察与归因分析。
将指标节点拖拽到画布中。

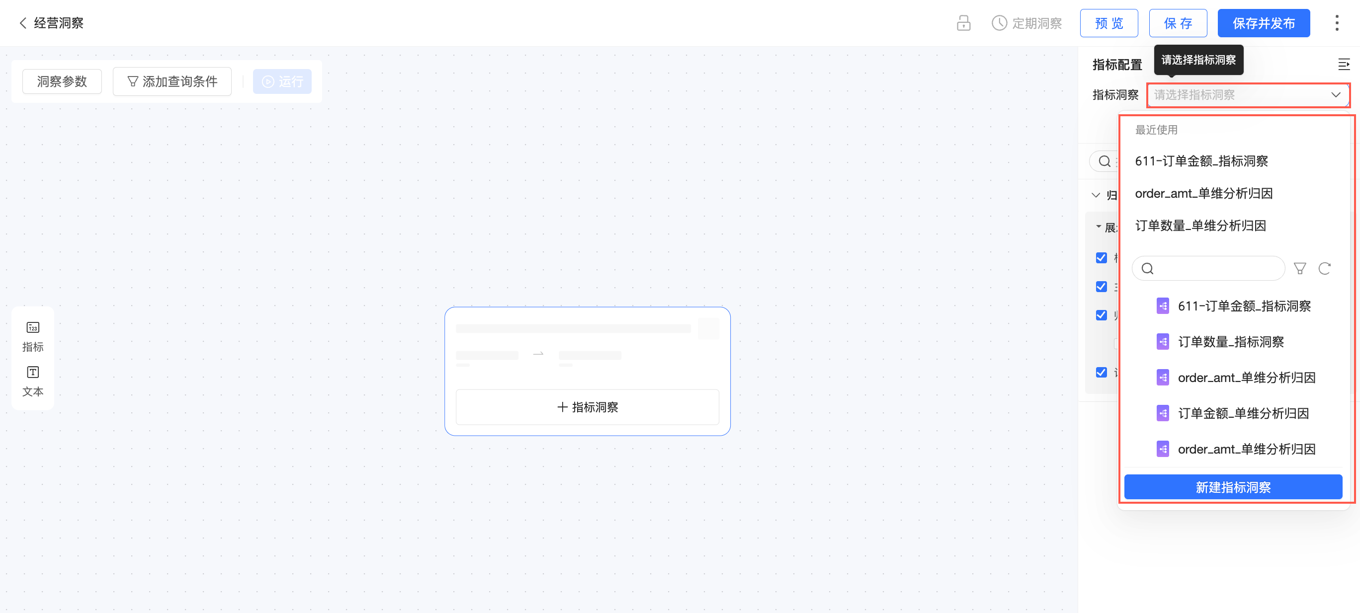
在指标配置界面,进行以下配置。

选择指标洞察。
支持选择已发布的指标洞察。

您也可以单击新建指标洞察进入指标洞察新建页面。
在洞察简报页签,支持展示或隐藏标题区、主要影响因素、归因摘要以及详细分析。

其中,归因摘要支持自定义Prompt设置。

在洞察画布页签,支持视图设置和归因节点设置。

在视图设置中,设置默认展开层级,包括展开至N层(最多6层)以及默认展开状态为全部收起或全部展开。
在归因节点中,设置主指标为贡献度或贡献量。
双击指标节点名称可进行名称修改。

文本节点
文本节点可用于对经营洞察的整体解释或对某个链路环节的说明。您可以根据实际需求,写下您的分析说明、结论或备注。

洞察参数
全局洞察参数与单个指标洞察的默认参数冲突时,将以全局洞察参数优先。您可以按照以下步骤配置全局洞察参数。
单击左上角洞察参数按钮。
修改洞察维度基准组和对照组的名称及维度值。
单击确定。

添加查询条件
单击左上角添加查询条件按钮

配置查询条件。

单击确定。
全局配置
单击右上角全局配置按钮展开全局配置界面。

在全局配置界面上,进行以下配置。

在基础设置中,设置是否显示水印。
在经营洞察简报中,设置是否显示标题区、核心结论、分指标详情以及行动建议,并支持自定义Prompt设置。

设置完成后,单击下方更新简报,经营简报将进行更新。

管理经营洞察
定期洞察
定期洞察开启后,该经营洞察将在指定时间自动执行,生成经营洞察简报和指标洞察简报,用户可在预览页面或小Q洞察入口查看。

单击定期洞察按钮。
开启定期洞察。
设置执行参数。
支持设置为每天、每周或每月。

支持选择指定用户执行洞察任务。
说明以指定用户的身份执行洞察任务,获得个性化的洞察结果,并且仅指定用户可以查看。

设置洞察参数。
支持修改洞察维度基准组和对照组的名称及维度值。
单击确定完成配置。
预览
单击预览,进入经营洞察预览界面。
您可以在预览界面进行洞察参数配置、定时洞察、保存等操作;您也可以单击继续编辑,重新进入编辑界面。

保存
单击保存按钮,自定义经营洞察的名称并勾选保存的位置后单击确定。您可以根据需要勾选“后续过程中开启自动保存”。

保存并发布
单击保存并发布按钮,并在弹出的二次确认框中单击确定。

若该经营洞察之前未保存过,需要您自定义经营洞察的名称并勾选保存的位置后单击确定。

重新发布
对已发布的经营洞察进行更新操作后,可单击重新发布将内容更新上线,

另存为
单击右上角
图标,选择另存为。
自定义另存为新的经营洞察的名称并勾选保存的位置后单击确定。您可以根据需要勾选“后续过程中开启自动保存”。

自动保存
单击右上角
图标,选择自动保存。
勾选后,经营洞察在编辑过程中将进行自动保存。
新标签页查看
仅已发布的经营洞察支持新标签页查看。
单击右上角
图标,选择新标签页查看。
进入新标签页预览界面。

您可以在预览界面进行以下操作:
配置洞察参数。

单击运行,可执行洞察任务。

支持全屏查看。

单击编辑可再次进入指标洞察编辑页面。

协同授权
单击右上角
图标并选择协同授权。
在协同授权界面,授予相关用户查看或编辑权限。
说明私密状态下仅资源所有者和空间管理员拥有编辑权限,如果需要对指定成员开启编辑权限,请先切换到指定成员状态。
编辑权限仅支持授权给本空间内拥有经营洞察新建(编辑)权限的用户。
查询和查看权限仅支持授权给本空间内拥有经营洞察查询权限的用户。
查询:在智能小Q→小Q洞察里能够发起经营洞察。
查看:能够查看已经生成的经营洞察简报。

下线
单击右上角
图标并选择下线。下线后,用户将无法查看并使用该经营洞察。

快捷键
单击右上角
图标并选择快捷键。
查看经营洞察相关的快捷键操作。

深浅主题切换
支持设置为浅色模式、深色模式或跟随组织配置。

跟随组织配置设置的系统风格请参见系统主题定制。

经营洞察列表页操作
您可以按照下图步骤进入洞察归因→经营洞察列表页。

在经营洞察列表页,您可以进行以下操作:
预览
单击目标经营洞察右侧的
图标进入预览界面。

您可以预览界面进行运行洞察归因等操作,具体操作同新标签页查看。

编辑
单击目标经营洞察的名称或者操作列的
图标进入经营洞察编辑页面。

新窗口查看
单击操作列的
图标进入新窗口查看页面。
仅已发布的经营洞察支持新窗口查看。

协同授权
单击
图标并进行协同授权。
在协同授权界面,授予相关用户查看或编辑权限。
说明私密状态下仅资源所有者和空间管理员拥有编辑权限,如果需要对指定成员开启编辑权限,请先切换到指定成员状态。
编辑权限仅支持授权给本空间内拥有经营洞察新建(编辑)权限的用户。
查询和查看权限仅支持授权给本空间内拥有经营洞察查询权限的用户。
查询:在智能小Q→小Q洞察里能够发起经营洞察。
查看:能够查看已经生成的经营洞察简报。

定期洞察记录
开启定期洞察后,支持查看定期洞察记录。
单击操作列
图标并选择定期洞察记录。
支持筛选任务发起时间及不同洞察状态的记录。

属性
单击操作列
图标并选择属性。
在属性配置界面,支持修改指标洞察的名称、转让所有者及添加描述。

单击确定完成属性配置。
移动到
单击操作列
图标并选择移动到。
将资源移动到其他文件夹中。

单击确定完成移动。
下线
单击操作列的
图标并选择下线。下线后,用户将无法查看经营洞察。

删除
单击操作列的
图标并选择删除。说明仅发布状态为已下线的经营洞察才支持删除。

在弹出来的二次确认框中单击确定。

后续步骤
完成经营洞察配置后,您可以在小Q洞察时进行查看和分析。





































