添加MySQL DuckDB数据源用于连通阿里云RDS MySQL DuckDB数据库与Quick BI,连接成功后,您可以在Quick BI上进行数据的分析与展示。本文为您介绍如何添加阿里云RDS MySQL DuckDB数据源。
前提条件
已创建DuckDB分析实例,具体操作说明请参见DuckDB分析实例。
操作步骤
添加白名单。
公网连接阿里云RDS MySQL DuckDB数据库之前,需要将Quick BI的IP地址加入到阿里云RDS MySQL DuckDB数据库的白名单中。添加阿里云RDS MySQL DuckDB数据库白名单的操作请参见设置白名单。
登录Quick BI控制台。
从创建数据源入口进入创建数据源界面。
在阿里云数据库页签下,选择RDS MySQL DuckDB 数据源。

在配置连接对话框,您可以根据业务场景,完成以下配置。

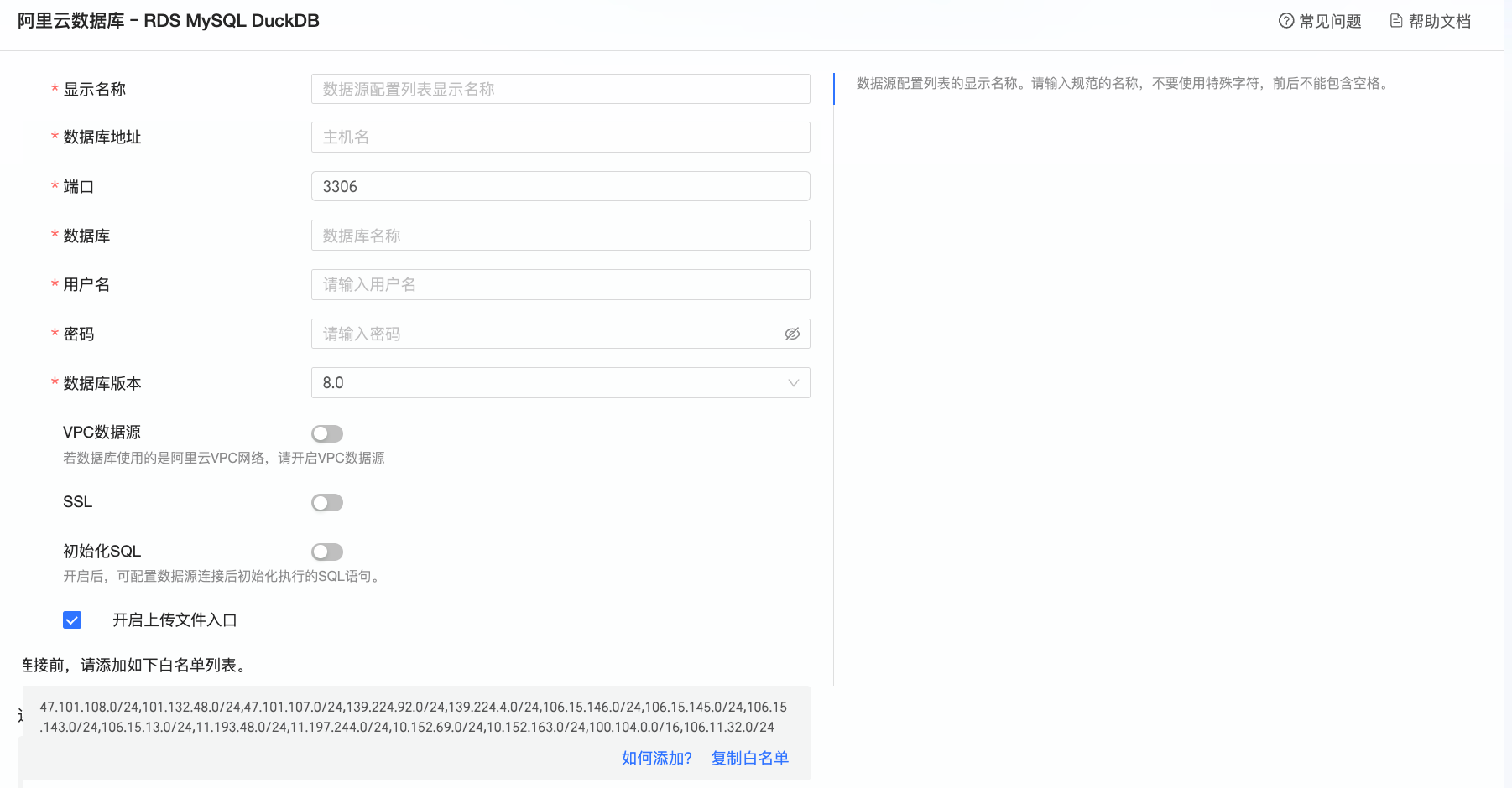
名称
描述
显示名称
数据源配置列表的显示名称。
请输入规范的名称,不要使用特殊字符,前后不能包含空格。
数据库地址
部署MySQL DuckDB数据库的外网地址。
若使用VPC数据源,此处需填写部署数据库的内网地址。
请登录RDS管理控制台,在基本信息区域单击查看连接详情,获取数据库地址,例如:rm-xxxxxxxxxxxxxxxxxx.mysql.rds.aliyuncs.com。
端口
数据库对应的端口号,默认为3306。
若使用VPC数据源,此处需填写部署数据库的内网端口。
数据库
需要连接的数据库名称。
用户名和密码
数据库对应的用户名和密码。
请确保该账号具备数据库中表的create、insert、update和delete权限。
数据库版本
选择数据库的版本。
当数据库类型为MySQL 5.7及以下,请选择5.7。
当数据库类型为MySQL 8.0,请选择8.0。
VPC数据源
当使用阿里云VPC网络时,请选中VPC数据源并配置如下参数:
购买者AccessId和购买者AccessKey:具备目标MySQL DuckDB数据库访问权限的AccessKey ID和AccessKey Secret。
请确保该账号具备目标实例的Read权限。此外,若具有Write权限,系统将自动添加白名单,否则需要您手动添加。关于自定义权限的操作说明,请参见创建自定义权限策略。
您可以登录RAM控制台,获取AccessKey ID和AccessKey Secret。
实例ID和区域:MySQL DuckDB数据库的实例ID和所在区域,您可以登录RDS管理控制台获取相关信息。
说明若选中VPC数据源,数据库地址和端口需填写内网地址和内网端口。
SSL
如果目标数据源已配置SSL,您可以选中安全协议SSL,从而保护数据安全。
初始化SQL
开启后,可配置数据源连接后初始化执行的SQL语句。
每次数据源连接后初始化执行的SQL语句,只允许SET语句,语句之间以分号分割。
开启上传文件入口
开启后支持上传本地文件到该数据库。
单击连接测试,进行数据源连通性测试。

测试成功后,单击确定,完成数据源的添加。
后续步骤
创建数据源后,您还可以创建数据集并分析数据。
将阿里云RDS MySQL DuckDB数据库中的数据表或自建的自定义SQL添加到Quick BI,请参见创建数据集。
钻取并深度分析数据,请参见步骤三:钻取设置与展示。